Représentation de scénarios multirisques pour l’aide à la décision et la communication vers un public large
Les territoires peuvent être soumis à des événements multirisques, systèmes complexes composés de différents aléas (naturels ou technologiques), pouvant agir de manière combinée, avec ou sans coïncidence dans le temps et impactant des enjeux potentiellement dépendants. MIRIADE vise à développer une démarche et un outil de représentation graphique et cartographique de scénarios multirisques pour l’aide à la décision et la communication vers un public large. L’enjeu est d’identifier, construire et représenter des scénarios d’événements dynamiques et multi-échelles, de manière intelligible, au bon niveau de détail et appropriable par différents acteurs de la gestion des risques.
Les laboratoires impliqués sont l’UMR RECOVER, l’UMR GEREGE et le LIEU.
Le projet (2023-2026) est financé par l’AAP Interdisciplinaire 2021 d’A*MIDEX
Approches intégrées pour l’évaluation des impacts des événements multirisques déclenchés par des aléas naturels
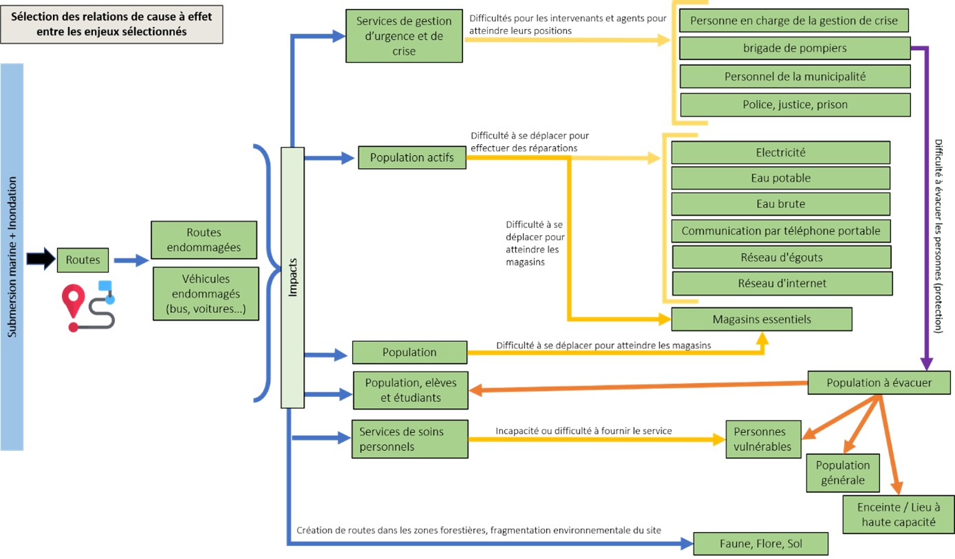
Cette étude vise, en intégrant différentes approches (analyse de sûreté de fonctionnement, modélisation multi-aléas, représentations géographiques), à évaluer les conséquences potentielles des événements multirisques à grande et à petite échelle, en tenant compte de l’influence des spécificités territoriales et des domaines d’intervention des parties prenantes. Nous analysons les interrelations complexes de cause à effet entre les infrastructures critiques (par exemple les réseaux de transport, les systèmes énergétiques, l’approvisionnement en eau et les services d’urgence) exposées à des événements dangereux, et estimons les perturbations résultantes des services de base pour la population. Nous utilisons l’exemple d’une ville côtière virtuelle typique du sud de la France, exposée à des phénomènes tels que les inondations, les submersions marines et les risques technologiques, pour simuler divers scénarios multi-aléas afin d’intégrer, décrire et quantifier leurs impacts en cascade.
Approche multirisque dans le territoire : analyse opérationnelle et perceptions des parties prenantes (Camille Négri - mémoire de Master II Université de Pau et des Pays de l’Adour - 2024)
Trente et un entretiens semi-directifs ont été réalisés auprès de parties prenantes (Organismes d’étude des risques, Acteurs de l’aménagement du territoire, Services de secours), au niveau de la Région SUD (Provence Alpes Côte d’Azur), de ses départements ou communes (en particulier, Saint-Martin de Vésubie, Berre l’Étang, et Hyères). Les questions portaient sur les relations de l’interviewé avec les autres acteurs de la gestion du risque, la connaissance du concept multirisque et sa gestion, les outils et les attentes et besoins en termes de gestion multirisque. Les données ont été traitées à l’aide d’Iramueq, logiciel d’analyse textuelle.
Les difficultés rencontrées par les acteurs concernent :
La complexité des outils de gestion et les difficultés d’adaptation » des plans existants dans la gestion des risques ;
Les difficultés administratives, financières et réglementaires ;
Les problèmes de communication et de coordination » entre les différents acteurs impliqués dans la gestion des risques ;
Le manque de culture du risque dans la population.
Analyse des similitudes des obstacles exprimés par les acteurs (Source : NEGRI, 2024) (Image)
Les attentes des acteurs sont en regard des obstacles soulignés :
L’amélioration de la coordination entre les acteurs impliqués dans la gestion des risques, ainsi que la communication et la collaboration interinstitutionnelle ;
Le besoin d’une aide extérieure pour gérer les aspects administratifs et les demandes d’aide de l’État, ainsi que sur la nécessité d’une meilleure coordination et d’un soutien pour la priorisation des actions ;
Les besoins relatifs à l’intégration de nouvelles technologies et à l’amélioration des programmes de formation ;
Le développement d’outils pour la gestion des risques et l’amélioration de la communication et de la sensibilisation auprès du public.
Analyse des similitudes des attentes et besoins des acteurs en gestion des risques (Source : NEGRI, 2024) (image)
Ces résultats confirment l’intérêt de développer la culture du risque auprès de la population. Deux stages de master II orientés sur cette thématique ont eu lieu en 2025.
Communication sur les événements multirisques vers les citoyens : identification des outils et analyse des attentes (stage Master II Université de la Côte d’Azur – Léa Cognard – 2025)
Le travail mené dans ce mémoire visait à analyser les perceptions des habitants sur le multirisque et les outils d’information existants. La démarche a suivi trois étapes : l’inventaire des dispositifs nationaux, la diffusion d’une enquête auprès d’un large panel de répondants et la construction de scénarios multirisques destinés à un futur outil interactif. Cette progression a permis de croiser un état des lieux des pratiques, une compréhension des perceptions citoyennes et une ouverture prospective. L’inventaire a révélé la diversité des supports (PPR, DDRM, DICRIM, mais aussi affiches, jeux, plateformes numériques), mais aussi leur faible visibilité et lisibilité. L’enquête a confirmé ce constat, tout en mettant en évidence une attente forte d’outils centralisés, interactifs et pédagogiques sur les interactions entre risques. Ces résultats soulignent la pertinence d’une approche participative intégrant les besoins réels du public, en complément de la logique descendante traditionnelle.
L’introduction de la notion de multirisque dans les outils de communication suppose de penser les risques en système, en tenant compte des interdépendances entre aléas, enjeux et réseaux, ainsi que des effets domino. Cette complexité appelle des représentations graphiques et cartographiques accessibles à différents publics. Les scénarios élaborés constituent une première étape, à prolonger par une formalisation en arbres d’événements, des tests de terrain et une implication accrue des collectivités.
Deux conclusions majeures se dégagent : d’une part, l’enquête confirme l’intérêt d’une démarche participative pour concevoir des outils multirisques pertinents et accessibles en validant l’idée du projet de concevoir un outil sous forme de carte interactive ; d’autre part, elle ouvre des perspectives concrètes pour élargir et tester cette démarche.
Classement des formes d’outils selon leur pertinence, de la plus à la moins pertinente selon les participants : la carte interactive comme forme d’outil favorite
Réalisation d'outils interactifs sur le multirisque à destination du grand public (stage Master II Université de Corse – Victor Sadowski – 2025)
La problématique centrale était de concevoir un prototype de cartographie interactive intégrant plusieurs aléas, afin de rendre plus visibles leurs interactions et leurs effets en cascade.
Les travaux menés ont permis de réaliser un outil fonctionnel, basé sur QGIS et l’extension qgis2web, permettant la visualisation de différents scénarios sur deux communes pilotes. Ce prototype illustre la faisabilité de diffuser, à travers une interface simple et intuitive, une information claire et accessible sur les risques naturels et technologiques. L’approche adoptée s’inscrit dans une perspective de sensibilisation citoyenne, mais elle pourrait également constituer un appui à la réflexion des collectivités locales dans l’élaboration de leurs dispositifs de gestion de crise.
Si certaines limites subsistent, notamment liées à la qualité des données disponibles, aux choix simplificateurs pour la classification des impacts ou encore aux contraintes techniques rencontrées lors du développement, ce travail démontre la pertinence d’une approche interactive multirisque. Il confirme l’intérêt de dépasser les représentations des risques de façon individuelle encore dominantes et de s’appuyer sur des outils numériques accessibles pour renforcer la culture du risque.
À terme, ce type d’outil pourrait être enrichi par l’intégration de nouveaux aléas, l’ajout d’indicateurs socio-économiques et l’amélioration de l’ergonomie. Plus largement, il pourrait s’inscrire dans des démarches participatives, en favorisant le dialogue entre chercheurs, collectivités et citoyens, en cohérence avec les objectifs du Cadre de Sendai.
Carte interactive de la ville virtuelle SIM-MIRIADE-L’ETANG sur les scénarios d’inondation : débordement exceptionnel de la Fleche et en cas de rupture de barrage (Désarchiver le fichier téléchargé puis double-cliquer sur le fichier index.html dans le dossier pour lancer la carte interactive)
L’approche multirisque dans les territoires alpins : analyse opérationnelle et enjeux de la concertation (Stage Master II Université Clermont Auvergne – Lily-Marie Barré – 2025)
Ce mémoire interroge la manière dont la notion de multirisque est traduite dans les pratiques de gestion des risques, et comment la concertation entre les acteurs du risque peut renouveler les modes de gouvernance.
Sur le plan conceptuel, la définition du multirisque s’est progressivement enrichie pour intégrer une approche systémique, anticipatrice et intégrée. Si la notion est aujourd’hui largement admise dans la sphère de la recherche, son interprétation et son application demeurent hétérogènes entre les territoires. Cela pourrait bien s’expliquer de la manière suivante :
Historiquement, les dispositifs de prévention, de planification et d’intervention ont été conçus pour traiter plusieurs risques de manière parallèle ou juxtaposée, en s’appuyant sur des scénarios probabilistes et des cadres réglementaires spécifiques. La gestion reste donc relativement segmentée, malgré l’apparente convergence vers une approche systémique, ce qui est notamment perceptible à travers la typologie des acteurs impliqués dans l'opérationnalité du multirisque.
L’incertitude météorologique et environnementale accentue ce décalage entre théorie et pratique, en alimentant un paradoxe conceptuel : plus l’incertitude augmente, plus le recours au multirisque devient théoriquement et pratiquement incontournable - car il souligne la nécessité de considérer les interactions entre aléas et vulnérabilités - en revanche, cette même incertitude maintient une porosité dans son appréciation, et devient difficilement opérationnelle, que ce soit au niveau individuel ou collectif.
Par ailleurs, la dépendance à l’expérience empirique se renforce : les savoirs situés, souvent tacites, viennent compléter, contredire, voire dépasser les cadres initiaux. Le multirisque se trouve alors dans une position paradoxale : plus sa nécessité est grande, moins il est maîtrisable.
En somme, tous les acteurs ne disposent pas des moyens suffisants pour identifier et comprendre le multirisque : la diversité des connaissances et des expériences contribue à cette hétérogénéité, tandis que la gestion opérationnelle reste limitée. Cette situation soulève des enjeux importants en termes de préparation, de formation et de renforcement des compétences au sein des acteurs territoriaux et institutionnels.
Une enquête quantitative a été réalisée auprès de 118 acteurs du risque dans les territoires alpins des Alpes-Maritimes, des Alpes-de-Haute-Provence, des Hautes-Alpes, de l’Isère, de la Savoie et de la Haute-Savoie. Celles-ci confirment largement le besoin de formations et d’outils spécifiques au multirisque (cf. figures ci-dessous).
Ce site utilise des cookies afin de vous proposer des vidéos, des boutons de partage, des remontées de contenus de plateformes sociales et des contenus animés et interactifs.
En savoir plus
A propos des cookies
Qu’est-ce qu’un « cookie » ?
Un "cookie" est une suite d'informations, généralement de petite taille et identifié par un nom, qui peut être transmis à votre navigateur par un site web sur lequel vous vous connectez. Votre navigateur web le conservera pendant une certaine durée, et le renverra au serveur web chaque fois que vous vous y re-connecterez.
Différents types de cookies sont déposés sur les sites :
Cookies strictement nécessaires au bon fonctionnement du site
Cookies déposés par des sites tiers pour améliorer l’interactivité du site, pour collecter des statistiques
Les différents types de cookies déposés sur ce site
Cookies strictement nécessaires au site pour fonctionner
Ces cookies permettent aux services principaux du site de fonctionner de manière optimale. Vous pouvez techniquement les bloquer en utilisant les paramètres de votre navigateur mais votre expérience sur le site risque d’être dégradée.
Par ailleurs, vous avez la possibilité de vous opposer à l’utilisation des traceurs de mesure d’audience strictement nécessaires au fonctionnement et aux opérations d’administration courante du site web dans la fenêtre de gestion des cookies accessible via le lien situé dans le pied de page du site.
Cookies techniques
Nom du cookie
Finalité
Durée de conservation
Cookies de sessions CAS et PHP
Identifiants de connexion, sécurisation de session
Session
Tarteaucitron
Sauvegarde vos choix en matière de consentement des cookies
12 mois
Cookies de mesure d’audience (AT Internet)
Nom du cookie
Finalité
Durée de conservation
atid
Tracer le parcours du visiteur afin d’établir les statistiques de visites.
13 mois
atuserid
Stocker l'ID anonyme du visiteur qui se lance dès la première visite du site
13 mois
atidvisitor
Recenser les numsites (identifiants unique d'un site) vus par le visiteur et stockage des identifiants du visiteur.
13 mois
À propos de l’outil de mesure d’audience AT Internet :
L’outil de mesure d’audience Analytics d’AT Internet est déployé sur ce site afin d’obtenir des informations sur la navigation des visiteurs et d’en améliorer l’usage.
L‘autorité française de protection des données (CNIL) a accordé une exemption au cookie Web Analytics d’AT Internet. Cet outil est ainsi dispensé du recueil du consentement de l’internaute en ce qui concerne le dépôt des cookies analytics. Cependant vous pouvez refuser le dépôt de ces cookies via le panneau de gestion des cookies.
À savoir :
Les données collectées ne sont pas recoupées avec d’autres traitements
Le cookie déposé sert uniquement à la production de statistiques anonymes
Le cookie ne permet pas de suivre la navigation de l’internaute sur d’autres sites.
Cookies tiers destinés à améliorer l’interactivité du site
Ce site s’appuie sur certains services fournis par des tiers qui permettent :
de proposer des contenus interactifs ;
d’améliorer la convivialité et de faciliter le partage de contenu sur les réseaux sociaux ;
de visionner directement sur notre site des vidéos et présentations animées ;
de protéger les entrées des formulaires contre les robots ;
de surveiller les performances du site.
Ces tiers collecteront et utiliseront vos données de navigation pour des finalités qui leur sont propres.
Accepter ou refuser les cookies : comment faire ?
Lorsque vous débutez votre navigation sur un site eZpublish, l’apparition du bandeau « cookies » vous permet d’accepter ou de refuser tous les cookies que nous utilisons. Ce bandeau s’affichera tant que vous n’aurez pas effectué de choix même si vous naviguez sur une autre page du site.
Vous pouvez modifier vos choix à tout moment en cliquant sur le lien « Gestion des cookies ».
Vous pouvez gérer ces cookies au niveau de votre navigateur. Voici les procédures à suivre :
Pour obtenir plus d’informations concernant les cookies que nous utilisons, vous pouvez vous adresser au Déléguée Informatique et Libertés de INRAE par email à cil-dpo@inrae.fr ou par courrier à :
INRAE 24, chemin de Borde Rouge –Auzeville – CS52627 31326 Castanet Tolosan cedex - France